硬件直通(Passthrough) VT-d 、DirectPath I/O,通过 DirectPath I/O,虚拟机可以使用 I/O 内存管理单元访问平台上的物理 PCI 功能,就是俗称的虚拟化直通,简单理解就是允许宿主机将某些硬件资源的管辖权直接移交给虚拟机,虚拟机会以直通独占的方式使用硬件,宿主机将不能再使用此硬件,利用效率几乎等同于将硬件插到了虚拟机的主板扩展槽里一样,最实用的目的是避免了虚拟化平台自身软件层转换带来的效能下降。
Proxmox默认没有开始直通支持,需要添加启动代码
编辑文件/etc/default/grub,修改GRUB_CMDLINE_LINUX_DEFAULT=”quiet”为GRUB_CMDLINE_LINUX_DEFAULT=”quiet intel_iommu=on”
保存修改后执行 update-grub更新启动引导
完成后重启即可。

也可以使用winscp这一类的工具进行编辑


看到上述done提示表示已经开始支持,执行reboot重启即可
现在开始Proxmox安装爱快虚拟机
这里使用img镜像进行安装,该方法也可以用来安装openwrt

创建一个不带磁盘的虚拟机,记住虚拟机的数字id

把img镜像上传到Proxmox,我这里是放在root目录
qm importdisk 虚拟机id /root/文件名.img local-lvm

这样表示成功

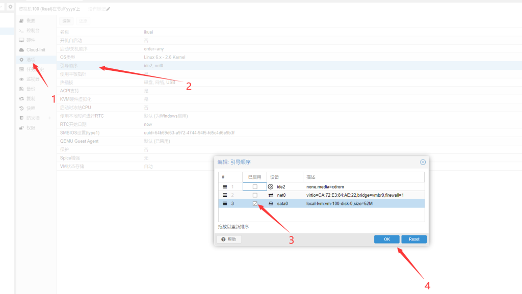
双击,选择sata,保存


依次选择选项-引导顺序-勾选sata-保存

点击启动已经可以运行了,但是会提示新系统无足够硬盘,可以选择添加一个足够大的虚拟硬盘


接下来开始直通网卡
先关机虚拟机


这三个都是还未使用的网口,第一个作为了Proxmox的管理口和虚拟机的默认虚拟网卡接口使用了,不要直通

添加后启动就可以看到新的网卡了

发表回复